Показать расписание в красках здания

English Slovenčina Deutsch Polish Russian Greek Lithuania Bulgarian

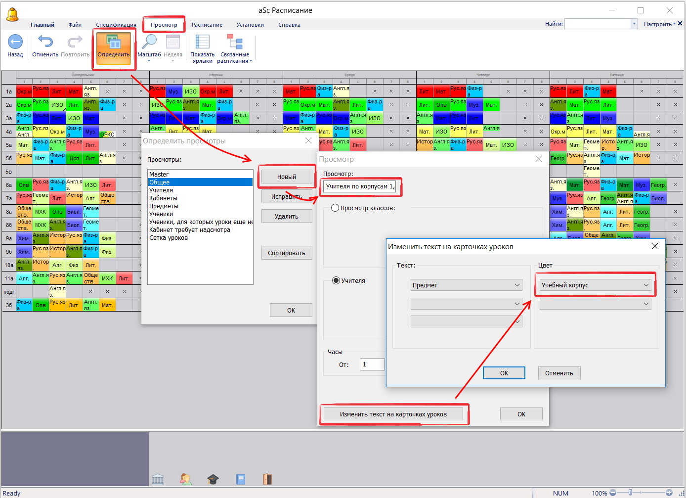
Вы можете изменить любой просмотр.

Например, так можно изменить окраску расписания учителей, чтобы их расписание было в красках здания.
Таким образом можно быстро увидеть, когда изменяется место урока (здание или корпус уч. заведения) для учителей:

Примечание: уроки белого цвета на картинке выше - еще без кабинетов; так можно и быстро найти такие уроки.

См. также:
Быстрая модификация основного окна